日前,微信正式推出“ClawBot”插件,OpenClaw 直接接入微信,“养虾人”更疯狂了!
超算互联网“龙虾”也在第一时间完成适配。
超算互联网“龙虾” 接入微信,你的专属 AI 助理即刻上线!查资料、出方案、搞定复杂问题,只需在微信中与“龙虾” 聊天,就能秒得专业响应,效率和体验直接拉满。
如何安装与使用?
“虾友们”按下方步骤操作,即可秒解锁超算互联网“龙虾”接入微信咯:
1. 准备工作
登录超算互联网(www.scnet.cn),进入「Chat」页面,点击 “一键部署 OpenClaw”服务,并确认其状态处于 “运行中”。

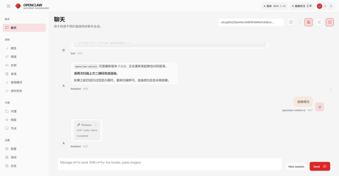
2. 安装微信插件
安装插件:首先你需要更新 iOS 微信至最新版 8.0.70(目前仅支持 iPhone 最新版微信),然后进入 “龙虾”聊天窗口,输入一句简单提示词“帮我执行 npx -y @tencent-weixin/openclaw-weixin-cli@latest install”。

获取并扫描二维码:安装过程中,系统会返回一个二维码。请点击查看日志,找到对应的二维码图片。将二维码复制到记事本中(Mac 需复制到 TextEdit),确保格式正常。

打开微信,扫描得到的正确格式二维码。

Tips:如果二维码过期,请在聊天窗口中再次提问:“帮我执行 npx -y @tencent-weixin/openclaw-weixin-cli@latest install”,以获取新的二维码。
重启服务 :扫码成功后,请告知“龙虾”并让其重启服务,以完成接入。

3. 开始使用
重启就绪!“龙虾”接入微信,虾友们无需跳转,在微信内即可完成所有智能交互,操作便捷,体验流畅。


One More Thing
SCNet 客户端 SClaw 测试申请通道即将开放,现已深度打通微信,相关功能将在后续版本陆续上线,敬请期待~
相关新闻
-
2026-03-30
加速科研范式变革,超算互联网加入“AGI4S算力共建计划”
-
2026-03-20
国家超算互联网青岛节点实现全容量接入
-
2026-03-16
『科研专属龙虾』即将上线!超算互联网发布“超级科学计算智能体”全景图
-
2026-03-15
生态协同 | 光合组织OpenClaw龙虾局『天津站』『杭州站』『昆山站』同步举办
-
2026-03-13
“养虾人”必看!除了免费的1000万Tokens,安全盾牌也要领!
